|
Scroom
0.14
|
#include <presentationinterface.hh>


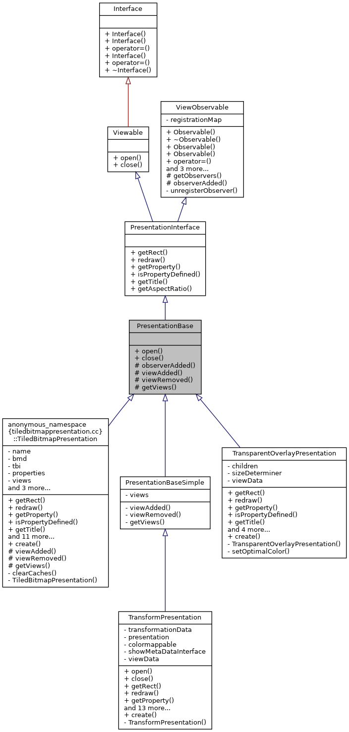
Public Member Functions | |
| void | open (ViewInterface::WeakPtr vi) override |
| void | close (ViewInterface::WeakPtr vi) override |
Public Member Functions inherited from PresentationInterface | |
| virtual Scroom::Utils::Rectangle< double > | getRect ()=0 |
| virtual void | redraw (ViewInterface::Ptr const &vi, cairo_t *cr, Scroom::Utils::Rectangle< double > presentationArea, int zoom)=0 |
| virtual bool | getProperty (const std::string &name, std::string &value)=0 |
| virtual bool | isPropertyDefined (const std::string &name)=0 |
| virtual std::string | getTitle ()=0 |
| virtual Scroom::Utils::Point< double > | getAspectRatio () const |
Public Member Functions inherited from Scroom::Utils::Observable< T > | |
| Observable () | |
| ~Observable () override | |
| Observable (const Observable &)=delete | |
| Observable (Observable &&)=delete | |
| Observable | operator= (const Observable &)=delete |
| Observable | operator= (Observable &&)=delete |
| Scroom::Bookkeeping::Token | registerStrongObserver (Observer const &observer) |
| Scroom::Bookkeeping::Token | registerObserver (ObserverWeak const &observer) |
Protected Member Functions | |
| void | observerAdded (Viewable::Ptr const &viewable, Scroom::Bookkeeping::Token const &t) override |
| virtual void | viewAdded (ViewInterface::WeakPtr vi)=0 |
| virtual void | viewRemoved (ViewInterface::WeakPtr vi)=0 |
| virtual std::set< ViewInterface::WeakPtr > | getViews ()=0 |
Protected Member Functions inherited from Scroom::Utils::Observable< T > | |
| std::list< Observer > | getObservers () |
| virtual void | observerAdded (Observer const &observer, Scroom::Bookkeeping::Token const &token) |
Additional Inherited Members | |
Public Types inherited from PresentationInterface | |
| using | Ptr = boost::shared_ptr< PresentationInterface > |
| using | WeakPtr = boost::weak_ptr< PresentationInterface > |
Public Types inherited from Viewable | |
| using | Ptr = boost::shared_ptr< Viewable > |
| using | WeakPtr = boost::weak_ptr< Viewable > |
Public Types inherited from Scroom::Utils::Observable< T > | |
| using | Observer = boost::shared_ptr< T > |
| using | Ptr = boost::shared_ptr< Observable< T > > |
|
overridevirtual |
Gets called just before the View is destroyed
Implements Viewable.
Reimplemented in TransformPresentation.
Referenced by TransformPresentation::close().


|
protectedpure virtual |
Implemented in anonymous_namespace{tiledbitmappresentation.cc}::TiledBitmapPresentation, TransparentOverlayPresentation, and PresentationBaseSimple.
Referenced by observerAdded().

|
overrideprotected |

|
overridevirtual |
Gets called just after the View is created
Implements Viewable.
Reimplemented in TransformPresentation.
Referenced by TransformPresentation::open().


|
protectedpure virtual |
Implemented in anonymous_namespace{tiledbitmappresentation.cc}::TiledBitmapPresentation, TransparentOverlayPresentation, and PresentationBaseSimple.
Referenced by open().

|
protectedpure virtual |
Implemented in anonymous_namespace{tiledbitmappresentation.cc}::TiledBitmapPresentation, TransparentOverlayPresentation, and PresentationBaseSimple.
Referenced by close().
