|
Scroom
0.14
|
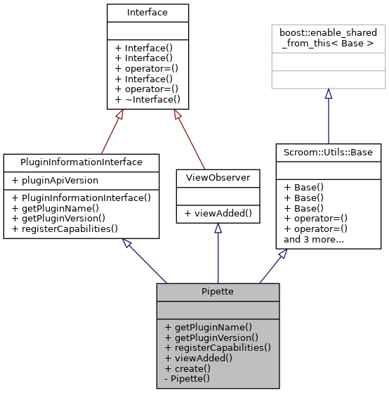
#include <pipette.hh>


Public Types | |
| using | Ptr = boost::shared_ptr< Pipette > |
Public Types inherited from PluginInformationInterface | |
| using | Ptr = boost::shared_ptr< PluginInformationInterface > |
Public Types inherited from ViewObserver | |
| using | Ptr = boost::shared_ptr< ViewObserver > |
Public Member Functions | |
| std::string | getPluginName () override |
| std::string | getPluginVersion () override |
| void | registerCapabilities (ScroomPluginInterface::Ptr host) override |
| Scroom::Bookkeeping::Token | viewAdded (ViewInterface::Ptr v) override |
Public Member Functions inherited from PluginInformationInterface | |
| PluginInformationInterface ()=default | |
Public Member Functions inherited from Scroom::Utils::Base | |
| Base ()=default | |
| Base (const Base &)=delete | |
| Base (Base &&)=delete | |
| Base & | operator= (const Base &)=delete |
| Base & | operator= (Base &&)=delete |
| virtual | ~Base ()=default |
| template<typename R > | |
| boost::shared_ptr< R > | shared_from_this () |
| template<typename R > | |
| boost::shared_ptr< R const > | shared_from_this () const |
Static Public Member Functions | |
| static Ptr | create () |
Private Member Functions | |
| Pipette ()=default | |
Additional Inherited Members | |
Public Attributes inherited from PluginInformationInterface | |
| const int | pluginApiVersion {PLUGIN_API_VERSION} |
| using Pipette::Ptr = boost::shared_ptr<Pipette> |
|
privatedefault |
|
static |
Referenced by BOOST_AUTO_TEST_CASE(), and getPluginInformation().


|
overridevirtual |
Implements PluginInformationInterface.
|
overridevirtual |
Implements PluginInformationInterface.
|
overridevirtual |
Implements PluginInformationInterface.
|
overridevirtual |